Logistics xanh – giải pháp chiến lược phát triển doanh nghiệp ngành logistics tại Việt Nam
Nguyễn Đình Quang
Trường Đại học Gia Định
Tóm tắt
Trong bối cảnh kinh tế Việt Nam đang hòa nhập vào xu thế toàn cầu hóa, logistics là ngành dịch vụ có vai trò quan trọng trong việc kết nối, hỗ trợ và thúc đẩy phát triển kinh tế - xã hội quốc gia. Tuy nhiên, thực tế cho thấy, logistics là một trong những ngành có mức độ tiêu thụ năng lượng và phát sinh khí thải nhiều, vì thế, xanh hóa logistics là vấn đề mang tính sống còn thiết thực và là xu hướng tất yếu. Doanh nghiệp ngành logistics phải đối mặt với nhiều cạnh tranh, thách thức và sự báo động về ô nhiễm môi trường sống. Bài viết đề cập thực trạng logistics tại Việt Nam, trên cơ sở đó đề xuất một số giải pháp để phát triển doanh nghiệp ngành logistics theo hướng “xanh”.
Từ khóa: kinh tế xanh, logistics xanh, phát triển môi trường bền vững
Summary
In the context of Vietnam's economy integrating into the globalization trend, logistics is a service industry that plays a crucial role in connecting, supporting, and promoting national socio-economic development. However, logistics is one of the industries with high energy consumption and emissions, so greening logistics is a practical survival issue and an inevitable trend. Logistics enterprises face many competitions, challenges, and alarms about environmental pollution. The article discusses the current situation of logistics in Vietnam and, on that basis, proposes several solutions to develop logistics enterprises in a “green” direction.
Keywords: green economy, green logistics, sustainable environmental development
ĐẶT VẤN ĐỀ
Nền kinh tế ngày càng phát triển và đạt được nhiều thành tựu cũng đồng nghĩa với việc tài nguyên thiên nhiên ngày càng bị khai thác nhiều và dần trở nên cạn kiệt, ô nhiễm môi trường ngày càng tăng. Trong đó, logistics là một trong những lĩnh vực được xem là gây ô nhiễm môi trường nhất. Do đó, phát triển logistics xanh nhằm thực hiện mục tiêu xanh hóa nền kinh tế đang là vấn đề toàn cầu và mục tiêu, mà tất cả các quốc gia hướng đến. Đây cũng chính là căn cứ để thực hiện phát triển logistics xanh tại Việt Nam.
Thời gian qua, ngành logistics Việt Nam có tốc độ tăng trưởng bình quân 16-19%/năm, chất lượng dịch vụ logistics được nâng cao, hoạt động xuất, nhập khẩu, chuỗi cung ứng có vai trò quan trọng trong sản xuất, thương mại dịch vụ... Tuy nhiên, đây cũng là ngành có mức độ ô nhiễm cao, do đó, việc giảm thiểu các tác động tiêu cực tới môi trường sống, phát triển “logistics xanh” là xu hướng tất yếu trong chiến lược phát triển bền vững, đồng thời là mục tiêu sống còn và là tiêu chí quan trọng đối với doanh nghiệp logistics Việt Nam.
Khái niệm logistics xanh lần đầu tiên được đề cập tại Việt Nam vào năm 2000, trong bối cảnh sự phát triển của các hoạt động xanh trở thành xu hướng phát triển tại các quốc gia châu Á. Trong khi trên thế giới, hoạt động xanh hóa trong lĩnh vực logistics được thực hiện theo chuỗi cung ứng, thì các doanh nghiệp tại Việt Nam mới chỉ tiến hành ở một vài mắt xích, như: dịch vụ kho bãi, ứng dụng công nghệ thông minh và thân thiện với môi trường. Tăng trưởng kinh tế ngày càng mạnh mẽ kéo theo nhu cầu xuất nhập khẩu hàng hóa gia tăng cùng với chuỗi hoạt động logistics và chuỗi cung ứng trên toàn cầu mở rộng, nhưng hạ tầng logistics của Việt Nam vẫn còn nhiều điểm yếu, chuỗi cung ứng thiếu năng lực cạnh tranh, thiếu nguồn lực đầu tư phát triển theo định hướng xanh và bền vững. Trong bối cảnh này, việc nghiên cứu về thực trạng logistics tại Việt Nam để tìm ra được các giải pháp và chiến lược đầu tư phù hợp, nâng cao vị thế và phát triển logistics theo định hướng xanh là hết sức cần thiết.
CƠ SỞ LÝ THUYẾT VÀ PHƯƠNG PHÁP NGHIÊN CỨU
Khái niệm logistics “xanh”
Khái niệm “logistics xanh” (Green Logistics) có nguồn gốc vào những năm 1980 và là chủ đề được đề xuất trong những năm 90 của thế kỷ 20, mô tả hoạt động logistics ứng dụng công nghệ tiên tiến và trang thiết bị hiện đại nhằm giảm ô nhiễm không khí, tiếng ồn… Theo Srivastava (2007), logistics xanh đề cập đến việc quản lý chuỗi cung ứng sao cho giảm thiểu tối đa các tác động tiêu cực đến môi trường thông qua việc sử dụng hiệu quả tài nguyên, giảm phát thải carbon, tối ưu hóa vận tải và quản lý chất thải một cách hiệu quả. Bằng cách áp dụng các chiến lược và công nghệ xanh, logistics xanh không chỉ giúp bảo vệ môi trường, mà còn tạo ra lợi thế cạnh tranh bền vững cho các doanh nghiệp.
Theo Zhang và cộng sự (2020), logistics xanh là một khái niệm bao gồm cả hoạt động kinh doanh logistic xanh và hoạt động để quản lý, tiêu chuẩn hóa và kiểm soát. Cụ thể, logistics xanh bao gồm việc thực hiện các hoạt động quản lý nhằm mục đích thỏa mãn nhu cầu khách hàng và mục tiêu phát triển xã hội, kết nối cung và cầu xanh, vượt qua các trở ngại về không gian, thời gian để đạt được hiệu quả trong cung cấp hàng hóa và dịch vụ. Logistics xanh hạn chế thiệt hại môi trường và sử dụng các nguồn lực logistics tốt nhất.
Tại Việt Nam, khái niệm logistics xanh vẫn còn tương đối mới, nên hiện chưa có một cách hiểu thống nhất và rõ ràng. Diễn đàn Logistics Việt Nam 2022 đưa ra quan điểm về logistics xanh, theo đó cho rằng, logistics xanh là hoạt động logistics hướng tới các mục tiêu bền vững, thân thiện và bảo vệ môi trường, là việc tính toán và ứng dụng công nghệ nhằm giảm thiểu các tác động về sinh thái của hoạt động logistics. Logistics xanh cũng bao gồm các chiến lược và cách tiếp cận quản lý chuỗi cung ứng nhằm giảm năng lượng và tác động môi trường của việc phân phối hàng hóa, trong đó, tập trung vào quản lý chất thải, xử lý vật liệu, đóng gói và vận chuyển; đồng thời, sử dụng những thiết bị tiên tiến để giảm tình trạng ô nhiễm, như: không khí, tiếng ồn và giảm thiểu đi lượng rác thải ra môi trường (Bộ Công Thương, 2022b).
Hình 1: Mô hình phát triển logistics xanh
![]() |
| Nguồn: Rodrigue và cộng sự (2017) |
Mô hình logistics xanh áp dụng cho doanh nghiệp ngành logistics
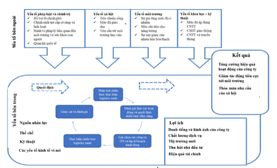
Theo mô hình nghiên cứu của Rodrigue và cộng sự (2017) (Hình 1), các doanh nghiệp logistics hoạt động theo quy trình logistics xanh gồm 5 bước (Hình 2).
Hình 2: Mô hình ứng dụng Logistics xanh cho doanh nghiệp
![]() |
| Nguồn: Rodrigue và cộng sự (2017 |
Toàn bộ quá trình tổ chức triển khai ứng dụng hoạt động logistics xanh cho doanh nghiệp chịu tác động của 2 nhóm yếu tố môi trường chính:
Yếu tố môi trường bên trong bao gồm: Nguồn nhân lực, quy định công ty, năng lực về công nghệ kỹ thuật, tài chính, hệ thống thông tin, cơ sở vật chất, ứng dụng công nghệ - kỹ thuật…
Yếu tố môi trường bên ngoài bao gồm:
Yếu tố vĩ mô: Kinh tế, pháp luật và chính trị, xã hội, khoa học - kỹ thuật, tự nhiên, xu hướng kinh doanh toàn cầu…
Yếu tố vi mô: Khách hàng, nhà cung cấp, sản phẩm thay thế, đối thủ cạnh tranh, marketing trung gian, quan hệ công chúng…
Đặc điểm của logistics xanh
Hoạt động logistic xanh có các đặc điểm như sau:
Quá trình vận chuyển hàng hóa sử dụng nhiều phương thức và phương tiện vận tải xanh, ưu tiên sử dụng nhiên liệu sạch, chủ yếu là vận tải bằng đường thủy và đường sắt do tạo ra lượng khí thải thấp hơn (đường thủy thấp hơn 4-5 lần và vận chuyển bằng đường sắt thấp hơn 7-8 lần) so với vận chuyển bằng đường bộ. Lập kế hoạch mạng lưới vận chuyển hàng hóa hợp lý và bố trí các trung tâm phân phối, lựa chọn tuyến đường giao thông phù hợp để tránh đi lại nhàn rỗi, vận chuyển đối lưu, giúp giảm chi phí, tiết kiệm nhiên liệu, hạn chế xả khí thải ra môi trường (Wu và Dunn, 1995).
Đồng thời, chiến lược bố trí kho và hàng tồn kho được tối ưu hóa để giảm chi phí logistics và ô nhiễm môi trường. Ứng dụng logistics ngược nhằm giảm chi phí thấp, tận dụng tối đa nguyên liệu, đảm bảo xử lý tốt hàng hóa khi khách hàng trả lại và giảm thiểu rác thải. Thực hiện bao bì xanh khuyến khích sử dụng vật liệu tái chế hoặc phân hủy sinh học để giảm chi phí mặt hàng và bảo vệ môi trường (Wu và Dunn, 1995).
Lợi ích của logistics xanh
Xét về tổng thể, logistics xanh mang lại các lợi ích lớn cho doanh nghiệp, môi trường và xã hội, cụ thể như: (1) Giảm chi phí sản xuất, tiết kiệm năng lượng và ngăn chặn tác hại đến môi trường nhờ giảm thiểu khí thải cacbon CO2; (2) Tiết kiệm chi phí; (3) Tối ưu hóa chuỗi cung ứng.
Đối với môi trường: Theo Carter và Rogers (2008), có đến 37% lượng khí thải nhà kính toàn cầu do vận chuyển - một trong các hoạt động logistics cơ bản nhất, gây ra. Do đó, phát triển logistics xanh sẽ giúp giảm các tác động đối với môi trường, giúp ứng phó với biến đổi khí hậu toàn cầu, duy trì hệ sinh thái, giảm lượng phát thải cacbon ra môi trường.
Việc triển khai logistics xanh giúp đáp ứng mục tiêu và quy định của Chính phủ về giảm phát thải, bảo vệ môi trường. Theo mục tiêu và quy định chính sách về môi trường, Chính phủ thúc đẩy và đồng thời tạo sức ép để các cá nhân, tổ chức thực hiện tái cơ cấu, chuyển đổi theo hướng phát triển bền vững, áp dụng rộng rãi các hoạt động logistics xanh. Một trong các công cụ hiệu quả và được nhiều chính phủ áp dụng nhất hiện tại chính là thuế carbon áp dụng cho các hoat động xả thải hay áp thuế bảo vệ môi trường (Carter và Rogers, 2008).
Đối với doanh nghiệp: Lợi ích mà các doanh nghiệp và tổ chức nhận được từ logistics xanh là quá trình tăng hiệu quả quản lý sản phẩm từ nhà sản xuất đến khách hàng, giảm chi phí sản xuất, tiết kiệm năng lượng và ngăn ngừa tác hại đến môi trường (Mariangela và cộng sự, 2022).
Bên cạnh đó, logistics xanh cũng giúp các doanh nghiệp logistics đáp ứng nhu cầu khách hàng tốt hơn. Hoạt động logistics xanh sẽ giúp gây dựng hình ảnh thân thiện của doanh nghiệp và có tác động tích cực đến sự hài lòng, gia tăng mức độ thỏa mãn yêu cầu của khách hàng và tác động tới quyết định hành vi mua sắm của khách hàng. Ngoài ra, logistics xanh góp phần thúc đẩy mạnh mẽ sự phát triển bền vững của doanh nghiệp, giúp doanh nghiệp đạt lợi ích kinh tế từ các chính sách, quy định hỗ trợ của Chính phủ. Khách hàng có xu hướng trung thành với những doanh nghiệp trong quá trình hoạt động kinh doanh thực hiện các biện pháp bảo vệ môi trường. Điều này cho thấy, logistics xanh đóng góp cho sự tăng trưởng bền vững của doanh nghiệp. Từ góc độ chi phí, nó giúp giảm thiểu tiêu thụ năng lượng, tối ưu hóa toàn bộ các hoạt động, giúp giảm tổng chi phí logistics của doanh nghiệp.
Đối với xã hội: Hoạt động logistics xanh nằm trong chuỗi cung ứng xanh của doanh nghiệp - là hoạt động có thể giảm thiểu các chi phí xã hội, bảo vệ sức khỏe con người, giảm tác động xấu từ chất thải công nghiệp, giảm các tác động xấu lên cộng đồng và thể hiện trách nhiệm xã hội của mỗi doanh nghiệp.
Cơ sở phát triển logistics xanh
Nghiên cứu dựa trên nền tảng phát triển logistics tập trung vào các lĩnh vực sau để hướng tới phát triển logistics xanh:
- Cơ sở hạ tầng: Nâng cao công nghệ, hạ tầng, cơ sở vật chất trong vận tải đường biển, đường thủy, hàng không, đường sắt, đường bộ.
- Vận tải: Nâng cao hiệu quả vận tải nội địa trong các tuyến đường nội địa thành phố, vận tải biển, vận tải hàng không, vận tải thủy...
Cùng với đó là các chính sách phát triển hệ thống logsitics xanh, gồm toàn bộ chuỗi cung ứng xanh, như: (1) Vận tải xanh; (2) Kho bãi xanh; (3) Đóng gói xanh; (4) Quản lý dữ liệu logistic xanh.
Vận tải xanh: Giao thông vận tải trong hoạt động logistics chịu trách nhiệm vận chuyển hàng hóa xuyên suốt trong cả chuỗi cung ứng, từ việc đưa máy móc đến khai thác nguyên liệu đầu vào về tập trung nhà xưởng, vận chuyển hàng hóa sản phẩm qua các khâu chế biến cho đến khi phân phối hàng hóa đến các đại lý và đến tay người tiêu dùng cuối cùng. Đây là hoạt động chính quan trọng ảnh hưởng quan trọng đến môi trường, bao gồm 3 nhân tố: (1) Xây dựng mạng lưới vận tải; (2) Vận hành phương tiện vận chuyển; (3) Xử lý phương tiện vận tải và các bộ phận.
Kho bãi xanh: Kho bãi là nơi cất trữ và bảo quản nguyên vật liệu, bán thành phẩm hoặc thành phẩm nhằm cung ứng cho khách hàng nhanh nhất với chi phí thấp nhất khi họ có yêu cầu. Bố trí sản phẩm là việc luân chuyển hợp lý giữa sản phẩm cũ với sản phẩm mới, giữ lại sản phẩm lỗi thời hay bỏ đi.
Đóng gói xanh: Là quá trình quan trọng của tất cả các sản phẩm trước khi đưa chúng vào thị trường. Việc đóng gói sản phẩm tốt hơn với việc xếp lại mô hình pallet, giúp doanh nghiệp tiết kiệm đáng kể.
Quản lý dữ liệu logistic xanh: Ứng dụng công nghệ thông tin vào quản lý dữ liệu rất quan trọng, đem lại hiệu quả trong giảm mức tiêu thụ nhiên liệu, tăng lợi nhuận và tối ưu hóa quản lý các nguồn lực.
Phương pháp nghiên cứu
Bài viết sử dụng phương pháp định tính để thực hiện nghiên cứu. Các dữ liệu thứ cấp được tác giả thu thập, tổng hợp từ các dữ liệu về ngành logistics qua các nghiên cứu có liên quan, tài liệu, văn bản, hội thảo, chuyên đề về logistics từ năm 2019 đến nay tại các địa phương: Hà Nội, Đà Nẵng, TP. Hồ Chí Minh, Đồng Nai, Bình Dương.
THỰC TRẠNG PHÁT TRIỂN LOGISTICS TẠI VIỆT NAM HIỆN NAY
Thực trạng phương tiện và loại hình vận tải
Hoạt động xuất nhập - khẩu của Việt Nam đang phát triển ngày càng mạnh mẽ cùng với tăng trưởng của nền kinh tế, thương mại nội địa càng mở rộng, nhu cầu logistics càng tăng. Tuy nhiên, một thực tế đang chú ý là chi phí logistics ở Việt Nam rất cao, trong đó vận tải chiếm 50%-60% giá thành. Nguyên nhân chủ yếu là do việc sử dụng nhiên liệu hóa thạch (xăng dầu) do lượng hàng hóa vận chuyển bằng đường bộ rất lớn (Lê Anh Tú, 2023). Trong điều kiện này, việc phủ xanh dịch vụ vận tải, đặc biệt là vận tải đường bộ góp phần giảm lượng khí thải cacbon, đồng thời giảm thiểu sự dư thừa của chuỗi cung ứng. Tuy nhiên, các công ty logistics Việt Nam chủ yếu là các doanh nghiệp vừa và nhỏ, nên việc xây dựng và áp dụng logistics xanh vẫn còn tương đối mới và tính khả thi chưa cao.
Về thực trạng các loại hình vận tải, cụ thể như sau:
Vận tải đường bộ
Mặc dù kết cấu hạ tầng vận tải thời gian qua đã được nâng cấp đáng kể, góp phần cải thiện chất lượng của hệ thống hạ tầng đường bộ, nhưng mạng lưới đường cao tốc nhìn chung vẫn chưa đáp ứng được yêu cầu phát triển. Về phương tiện vận tải đường bộ, tại Việt Nam, xe tải có tải trọng nhỏ chiếm tỷ lệ cao hơn. Theo Ngân hàng Thế giới, có khoảng gần 1,2 triệu xe tải được đăng ký chính thức ở Việt Nam; trong đó, 68% có tổng trọng lượng xe dưới 5 tấn, 11% từ 5-10 tấn, 14% từ 10-20 tấn và 7% xe tải hạng nặng trên 20 tấn. Tỷ lệ xe tải hạng nặng ở Việt Nam thấp, nên phải sử dụng số lượng xe tải trọng nhỏ nhiều hơn để vận chuyển cùng một lượng hàng hóa. Kết quả là tình trạng ùn tắc cao hơn, chi phí và lượng phát thải cao hơn (Ngân hàng Thế giới, 2019).
Vận tải đường sắt
Tại Việt Nam, vận tải đường sắt chưa được đầu tư phát triển so với tiềm năng khai thác. Thực trạng cơ sở hạ tầng đường sắt tại Việt Nam rất hạn chế chưa đáp ứng sự gia tăng về lưu lượng hàng hóa. Toa xe hàng cũ, lạc hậu, thiếu nhiều toa xe cho hàng container. Đường sắt Việt Nam hiện nay có tốc độ bình quân 50-80km/h, tốc độ khá chậm so với nhiều nước trên thế giới. Do hạn chế cả về kết cấu hạ tầng và phương tiện, vận tải đường sắt cũng xả một lượng lớn khí thải độc hại và tiếng ồn ra môi trường (Đỗ Huyền Mai, 2024).
Vận tải đường biển và đường thủy nội địa
Theo báo cáo của Tổ chức Hàng hải quốc tế (IMO), lượng phát thải khí nhà kính của ngành vận tải biển (quốc tế, nội địa và đánh bắt cá) đã tăng gần 9,6% trong giai đoạn 2012-2018 (từ 977 triệu tấn lên 1.076 triệu tấn). Trong đó, chỉ tính riêng lượng phát thải khí CO2 đã tăng từ 962 triệu tấn lên 1.056 triệu tấn dự báo, đến năm 2050, lượng phát thải khí nhà kính của hoạt động vận tải biển sẽ tăng lên tới 50% so với năm 2018, bất chấp các biện pháp hiệu quả năng lượng được áp dụng do nhu cầu vận tải dự kiến sẽ tiếp tục tăng (Trung Nguyên, 2020).
Về số lượng phương tiện đường thủy nội địa, theo Cục Đăng kiểm Việt Nam, tính tới tháng 6/2021 cả nước có tổng số 235.000 phương tiện thủy nội địa, tổng trọng tải khoảng 19,6 triệu tấn, độ tuổi bình quân 14 năm. Về cơ sở hạ tầng, hiện nay tại Việt Nam, mới chỉ có Tân Cảng - Cát Lái tại TP. Hồ Chí Minh là cảng đầu tiên đạt danh hiệu Cảng xanh của Hội đồng Mạng lưới dịch vụ cảng APEC. Đây cũng là cảng biển lớn và hiện đại nhất Việt Nam, đồng thời đứng trong TOP 21 cảng container lớn và hiện đại nhất thế giới với quy mô 160 ha bãi, 2.040 m cầu tàu, thiết bị xếp dỡ và công nghệ quản lý tiên tiến (Đỗ Huyền Mai, 2024).
Vận tải đường hàng không
Vận tải hàng không là phương thức vận tải ít rủi ro nhất, song khí thải từ máy bay làm ô nhiễm khu vực nhạy cảm nhất của khí quyển. Theo Tổ chức Liên chính phủ về thay đổi khí hậu (IPCC), khói thải từ máy bay chiếm 3,5% nguyên nhân làm cho Trái đất ấm dần lên. Theo Cơ quan Môi trường châu Âu, các chuyến bay từ châu Âu tạo ra lượng khí thải lên tới 440.000 tấn mỗi ngày. Tại Việt Nam, trung bình mỗi năm, hoạt động vận tải phát thải khoảng 30 triệu tấn CO2, thì trong đó, vận tải hàng không chiếm 5% (Đỗ Huyền Mai, 2024). Để có thể hướng tới phát triển logistics xanh trong ngành vận tải hàng không, mấu chốt vấn đề là tăng cường hiệu quả hệ thống quản lý vận tải của doanh nghiệp hàng không thông qua việc tối ưu hóa lộ trình vận tải và giảm tiêu thụ nhiên liệu.
Thực trạng kho bãi
Hiện nay, hệ thống kho bãi của Việt Nam có chất lượng thấp hơn so với các nước Châu Á khác. Nhiều kho bãi không có sàn bê tông, chỉ được xây bằng gạch trên mặt nền cát, sàn nhà kho không bằng phẳng, dễ làm hư hỏng hàng hóa. Bên cạnh đó, việc quản lý kho bãi chưa thực sự khoa học, chưa áp dụng các kỹ thuật hiện đại, đặc biệt chưa nhiều ứng dụng công nghệ thông tin được sử dụng trong điều phối và quản lý kho bãi. Kho phân phối, hay kho CY/CFS chưa nối mạng thông tin với khách hàng để phục vụ công tác kiểm tra, lưu trữ và theo dõi từng lô hàng từ kho đến bất kỳ nơi nào, chưa ứng dụng kỹ thuật quản trị kho hàng (phần mềm chuyên dùng, mã vạch…) (Bộ Công Thương, 2022a).
Thực trạng đóng gói bao bì
Bao bì là một trong những chất thải công nghiệp và sinh hoạt được thải ra nhiều nhất hiện nay. Mỗi ngày các đô thị lớn, như: Hà Nội và TP. Hồ Chí Minh, thải ra môi trường khoảng 80 tấn rác thải nhựa, nhưng tỷ lệ rất nhỏ các sản phẩm bao bì nhựa được tái chế, điều này gây ảnh hưởng lớn tới môi trường và lãng phí không nhỏ cho nền kinh tế (Công nghiệp và Môi trường, 2023). Nhằm phát triển logistics xanh, doanh nghiệp được khuyến khích sử dụng các bao bì làm từ vật liệu tái chế hoặc dễ phân hủy trong môi trường tự nhiên.
Thực trạng hệ thống thông tin
Hầu hết các doanh nghiệp có hoạt động logistics tại Việt Nam chỉ sử dụng các công cụ kết nối cơ bản, như: điện thoại, tin nhắn SMS, thư điện tử, website, mạng LAN, WAN. Mặc dù phần lớn các doanh nghiệp nhận thức được tầm quan trọng của ứng dụng IT đối với ngành logistics, nhưng chi phí đầu tư lớn, dẫn đến các hạng mục IT của doanh nghiệp như: hệ thống quản lý giao nhận (FMS), quản lý vận tải (TMS), quản lý kho hàng (WMS), quản lý nguồn lực (ERP)… được thực hiện khá mỏng, không mang tính hệ thống, nên kết quả đầu tư không như mong đợi.
Việc áp dụng hệ thống định vị GPS của các hãng vận tải biển để kiểm soát vị trí của tàu biển là một sáng kiến quan trọng thúc đẩy mức độ xanh hóa trong hoạt động logistics.
Hạn chế của ngành logistics tại Việt Nam
Xét về hoạt động của các doanh nghiệp ngành logistic, hiện nay, cả nước có gần 30.000 doanh nghiệp logistics, trong đó, có 54% tập trung tại TP. Hồ Chí Minh. Phần lớn các công ty logistics Việt Nam là các doanh nghiệp vừa và nhỏ nên có các điểm hạn chế (Linh Thùy, 2022), như: (1) Quy mô nhỏ; (2) Phạm vi hoạt động chủ yếu trong nước; (3) Dịch vụ cung cấp nghèo nàn, chất lượng dịch vụ thấp; (4) Thiếu liên kết; (5) Trình độ quản lý, trình độ chuyên môn chưa cao;
Xét về hạn chế của ngành, có 3 điểm yếu đó là: (1) Chi phí vận chuyển và dịch vụ logistics cao; (2) Cơ sở hạ tầng thiếu kết nối đồng bộ; (3) Các loại thuế, phí cầu đường và phụ phí cao.
ĐỀ XUẤT GIẢI PHÁP HƯỚNG TỚI LOGISTICS XANH
Để có thể chuyển đổi sang logistics xanh, từ đó, hướng đến các giải pháp thiết thực nhằm giảm thiểu lượng khí thải và ô nhiễm do hoạt động logistics gây ra, tác giả đề xuất một số giải pháp định hướng như sau:
Từ phía Chính phủ
Chính phủ nên xây dựng Chiến lược và Quy hoạch phát triển logistics đến năm 2030, tầm nhìn đến năm 2050, đồng thời, hoàn thiện chính sách, pháp luật về logistics, chính sách hỗ trợ nâng cao năng lực doanh nghiệp và chất lượng dịch vụ; Ban hành quy định, giám sát hạn chế xả thải trực tiếp ra môi trường; Ban hành quy chuẩn chỉ số năng lực phát triển logistics xanh, đánh giá năng lực logistics xanh, xây dựng những giải pháp phù hợp và hiệu quả.
Khuyến khích doanh nghiệp sử dụng nguyên liệu có thể tái sử dụng, tái chế để làm kệ, pallet, bao bì đóng gói; Quy hoạch và xây dựng phát triển cơ sở hạ tầng logistics theo nhiều hướng: cảng biển, cảng hàng không…, nhằm xanh hóa các hoạt động logistics theo hướng hiện đại, nâng cao chất lượng cơ sở hạ tầng, tạo thuận lợi cho vận tải đa phương thức. Đồng thời, có chính sách khuyến khích, thúc đẩy doanh nghiệp hướng đến phát triển logistics xanh, đặc biệt là các doanh nghiệp vừa và nhỏ. Ưu đãi thuế tạo động lực và giảm chi phí cho doanh nghiệp ngành logistics có điều kiện đầu tư nâng cao chất lượng dịch vụ. Kiểm soát giao thông xanh, đánh giá và có chế tài nhằm kiểm soát các hoạt động gây hư hỏng hàng hóa hoặc tác động đến môi trường trong quá trình vận chuyển; Đầu tư, nâng cấp, quy hoạch hệ thống kho bãi phù hợp.
Từ phía các doanh nghiệp logistics
Doanh nghiệp ứng dụng các giải pháp hướng tới logistics xanh, bao gồm:
Quản lý bao bì xanh: Thúc đẩy lĩnh vực sản xuất sử dụng các vật liệu đóng gói đơn giản nhất và dễ phân hủy nhất.
Quản lý kho xanh: Theo dõi tất cả các yếu tố không phải là xanh trong kho.
Kiểm soát quy trình xanh: Giám sát từ sản xuất sản phẩm đến tiêu thụ cuối cùng theo các quy trình, như: đóng gói, phân đoạn và đo lường.
Kiểm soát vận tải và bốc dỡ xanh: Cải tiến chất lượng phương tiện vận tải. Kiểm soát logistics xanh ngay tại kho.
Ứng dụng công nghệ: Cải thiện hệ thống thông tin logistics với việc đẩy mạnh ứng dụng hệ thống thông tin tiên tiến.
Tăng cường hợp tác giữa doanh nghiệp cung cấp dịch vụ logistics và doanh nghiệp sử dụng dịch vụ logistics. Áp dụng vận tải đa phương thức chuyên nghiệp.
Đào tạo nguồn nhân lực: Xây dựng các bộ chương trình đào tạo chuẩn, chuẩn hóa vị trí công việc trong ngành logistics, xây dựng khóa học nâng cao, bổ sung, cập nhật kiến thức quản trị nhân lực xanh gắn với logistics và quản trị chuỗi cung ứng xanh./.
TÀI LIỆU THAM KHẢO
1. Bộ Công Thương (2022a), Báo cáo Logistics Việt Nam 2022: Logistics xanh, Nxb Bộ Công thương.
2. Bộ Công thương (2022b), Diễn đàn Logistics Việt Nam 2022: Tìm giải pháp phát triển logistics xanh, truy cập từ https://moit.gov.vn/tin-tuc/hoat-dong/dien-dan-logistics-viet-nam-2022-tim-giai-phap-phat-trien-logistics-xanh.html.
3. Carter, C. R., and Rogers, D. S. (2008), A framework of sustainable supply chain management: Moving toward new theory, International Journal of Physical Distribution & Logistics Management, 38(5), 360-387.
4. Công nghiệp và Môi trường (2023), Bảo vệ môi trường bằng việc thúc đẩy sử dụng bao bì xanh, truy cập từ https://scp.gov.vn/tin-tuc/t13455/bao-ve-moi-truong-bang-viec-thuc-day-su-dung-bao-bi-xanh.html
4. Đỗ Huyền Mai (2024), Giải pháp phát triển logistics xanh tại Việt Nam, truy cập từ https://tapchicongthuong.vn/giai-phap-phat-trien-logistics-xanh-tai-viet-nam-123276.htm.
5. Lê Anh Tú (2023), Hội thảo tham vấn chuyên gia nhiệm vụ "Chiến lược phát triển logistics việt nam đến năm 2030, tầm nhìn 2045”, truy cập từ https://vioit.org.vn/vn/hoi-nghi-hoi-thao/hoi-thao-tham-van-chuyen-gia-nhiem-vu--chien-luoc-phat-trien-logistics-viet-nam-den-nam-2030--tam-nhin-2045--5156.4049.html.
6. Linh Thùy (2022), 30.000 doanh nghiệp logistic ở Việt Nam nhưng chỉ có 7.000 sinh viên, truy cập từ https://znews.vn/30000-doanh-nghiep-logistic-o-viet-nam-nhung-chi-co-7000-sinh-vien-post1381760.html.
7. Mariangela Rosano, Anna Corinna Cagliano, G. Mangano (2022), Investigating the environmental awareness of Logistics Service Providers. The Case of Italy, Published in Cleaner Logistics and Supply Chain, Environmental Science, Business, DOI:10.1016/j.clscn.2022.100083.
7. Ngân hàng Thế giới (2019), Chuỗi Báo cáo Phân tích về Ngành Giao thông Vận tải Việt Nam: Tăng cường ngành vận tải hàng hóa đường bộ Việt Nam hướng đến giảm chi phí logistics và phát thải khí nhà kính.
8. Rodrigue, J. P., Slack, B., and Comtois, C. (2017), Green logistics (the paradoxes of)) in the geography of transport systems (4th ed), 386-408, Routledge.
9. Srivastava, S. K. (2007), Green supply-chain management: A state-of-the-art literature review, International Journal of Management Reviews, 9(1), 53-80.
10. Trung Nguyên (2020), Phát thải khí nhà kính từ tàu biển tiếp tục tăng, truy cập từ https://baotainguyenmoitruong.vn/phat-thai-khi-nha-kinh-tu-tau-bien-tiep-tuc-tang-308684.html.
11. Wu, H. J., and Dunn, S. C. (1995), Environmentally responsible logistics systems, International Journal of Physical Distribution & Logistics Management, 25(2), 20-38.
12. Zhang, W., Zhang, M., Zhang, W., Zhou, Q., and Zhang, X. (2020), What influences the effectiveness of green logistics policies? A grounded theory analysis, Science of the Total Environment, 714, 136731.
| Ngày nhận bài: 20/6/2024; Ngày phản biện: 31/7/2024; Ngày duyệt đăng: 23/9/2024 |



Bình luận