Các giải pháp công nghệ đối với mục tiêu trung hòa các-bon ở Trung Quốc: Ngành thép và xi-măng
Trung Quốc, là một trong những nền kinh tế lớn nhất trên thế giới, vận hành với hiệu suất cao để đáp ứng nhu cầu sinh kế của hơn 1,4 tỷ dân và cung cấp một lượng hàng hóa công nghệ, tiêu dùng, nông sản cho toàn cầu. Tuy nhiên, kết quả không tránh khỏi của quá trình tăng trưởng kéo dài hơn 4 thập niên này là sự tiêu thụ tài nguyên, đồng thời trong quá trình sản xuất, chế tạo và chế biến cũng sản sinh ra một lượng khí nhà kính (GHG) tích lũy khổng lồ phát thải vào khí quyển. Theo một thống kê được công bố trên The Guardian vào năm 2017, trong giai đoạn 1988-2015, 100 tập đoàn công nghiệp hàng đầu trên thế giới đã góp phần chiếm tới 71% tổng lượng GHG trong khí quyển. Trong số các quốc gia, Trung Quốc đứng đầu danh sách này, với chỉ có 5 tập đoàn, nhưng đã chiếm tới gần 17% tổng lượng phát thải, trong đó tổ hợp ngành công nghiệp than chiếm phần lớn, lên tới 14,32% [1].
Sau những tiến bộ công nghệ vượt bậc và tích lũy thặng dư trong nền kinh tế, quá trình hiện đại hóa ở Trung Quốc trong thời kỳ Chủ tịch Tập Cận Bình đã chuyển đổi hướng đi, tập trung vào bảo vệ môi trường với mục tiêu giảm phát thải khí nhà kính một cách nghiêm ngặt. Chẳng hạn, khi xác định nhóm ngành sản xuất gang thép có vai trò quan trọng trong mục tiêu giảm phát thải khí nhà kính, chính phủ và lãnh đạo ngành công nghiệp không ngừng tìm kiếm giải pháp để hạn chế sử dụng tài nguyên, thúc đẩy khuếch tán công nghệ tiên tiến, áp dụng các tiến bộ trong việc giảm phát thải, thu giữ và chôn lấp các-bon, áp dụng những cải tiến khác phù hợp với ngành công nghiệp này. Điều đó được thực hiện dựa trên một hệ thống phân tích mang tên "C3IAM/NET-IS," được thiết kế để đạt mục tiêu về biến đổi khí hậu [2].
Trong một nghiên cứu được công bố bởi Wang và cộng sự vào năm 2022, các số liệu về tiến bộ công nghệ, cấu trúc sử dụng nguyên liệu thô, ứng dụng năng lượng sạch đã được đánh giá dựa trên khung "C3IAM/NET-IS" để ước tính tác động tích hợp lên phát thải CO2, tiêu thụ năng lượng, tiêu thụ nguyên liệu thô và các chi phí liên quan. Mô hình tính toán cho thấy, tổng lượng phát thải CO2 sẽ đạt đỉnh khoảng 1.514-1.530 triệu tấn trước năm 2023, sau đó sẽ giảm xuống khoảng 73 triệu tấn vào năm 2060, với điều kiện rằng có thể đáp ứng được yêu cầu "bể chứa" các-bon. Điều này đặt ra yêu cầu cần thúc đẩy mạnh mẽ sự phát triển và ứng dụng các công nghệ tiết kiệm năng lượng trong giai đoạn chuyển đổi từ năm 2020 đến năm 2060, có thể giảm đến 22% phát thải khí nhà kính. Chỉ riêng việc chuyển từ việc sử dụng Lò hồ quang điện (EAF) với 50% phế liệu sang 100% phế liệu sẽ tiết kiệm lượng tài chính lên đến 4.361 tỷ NDT (khoảng 594 tỷ USD), sử dụng 15,14 tỷ tấn sắt thép từ phế liệu [2].
Thực tế, Chính phủ Trung Quốc đặt mục tiêu có phần thận trọng hơn với phát thải đỉnh vào năm 2030 và trung hòa các-bon 2060 [3]. Trong việc thực hiện những mục tiêu về biến đổi khí hậu này, Trung Quốc đối diện với nhiều thách thức lớn: a) Mức tiêu thụ và phát thải CO2 vẫn đang gia tăng; b) Khả năng giảm phát thải CO2 so với các nước phát triển như: Liên minh châu Âu, Hoa Kỳ khó khăn và chật vật hơn, do có khoảng thời gian hạn định ngắn hơn; c) Trung Quốc đang dựa vào năng lượng hóa thạch ở quy mô tiêu thụ lớn, trong khi hiệu suất sử dụng năng lượng lại thấp; d) Rủi ro tổn thương kinh tế có thể cao hơn do quá trình chuyển đổi năng lượng ở Trung Quốc diễn ra khi trình độ phát triển kinh tế của họ thấp hơn; và, e) Trung Quốc hiện chưa thực sự sở hữu công nghệ phát thải thấp, chưa kể đến zero-carbon [3]. Như vậy, mục tiêu chiến lược này tuy thể hiện sự quyết tâm và ý chí chính trị, nhưng vẫn để lại câu hỏi bỏ ngỏ về tính khả thi và việc thực hiện của nó đối với hạn định năm 2060 [4].
Chính vì vậy, các nhà nghiên cứu công nghệ Trung Quốc đang nỗ lực trong việc nghiên cứu hệ thống quản trị và giải pháp thích ứng cho quá trình chuyển đổi, nhằm làm rõ tính khả thi của mục tiêu năm 2060 hơn.
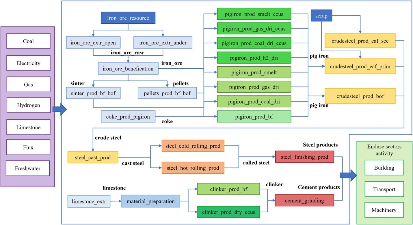
Trong nghiên cứu vừa mới công bố trên tạp chí Earth’s Future (Wiley), các phân tích đều tập trung vào nhóm ngành tiêu thụ năng lượng lớn và phát thải GHG tiêu biểu, bao gồm ngành sản xuất thép và xi măng, chiếm 70% trong ngành công nghiệp chế tạo và chế biến. Các nhà nghiên cứu đã xác định được thực tế rằng, các công nghệ đang sử dụng gần như không có khả năng giúp giảm phát thải. Thực tế này dẫn tới cần đầu tư lớn vào việc áp dụng một chuỗi công nghệ mới, bao gồm thu hồi, sử dụng lại, lưu trữ các-bon (CCUS), công nghệ điện phân, năng lượng hydro, và tái sử dụng phế liệu [4]. Mặc dù việc thay đổi công nghệ như vậy đòi hỏi một số lượng tiền lớn, ước tính khoảng 51 tỷ USD/năm, nhưng mức đầu tư này vẫn thấp hơn so với ước tính kế hoạch của chính phủ. Các lò điện luyện thép nên tập trung chủ yếu ở các tỉnh Giang Tô, Quảng Đông và Tứ Xuyên. Trong khi đó, công nghệ lưu trữ các-bon (CCUS) sẽ được triển khai tại các tỉnh Hà Bắc, Sơn Đông, Liêu Ninh và Giang Tô. Điện năng sẽ trở thành nguồn năng lượng chính, thay vì dựa vào dầu hoặc than đá.
Nghiên cứu sử dụng khuôn khổ phân tích dựa trên mô hình MESSAGEix-China, với tiêu chí cốt lõi là tiếp cận chi phí tối thiểu, đánh giá tính thích ứng của các giải pháp công nghệ trong các kịch bản dự báo.
Hình: Tương tác công nghệ trong liên lĩnh vực thép-xi măng trong mô hình MESSAGEix_China [4]
![]() |
Việc đánh giá thực tế của tình hình công nghệ có ý nghĩa quyết định trong xác định và điều phối các giải pháp công nghệ trong danh sách 26 giải pháp có thể thực hiện để đạt được mục tiêu. Trung Quốc đang chủ yếu lệ thuộc vào việc sử dụng quặng sắt thay vì thép phế liệu trong ngành luyện kim. Sự hạn chế về nguồn cung cấp thép phế liệu đồng nghĩa với việc quá trình sản xuất vẫn phải sử dụng thép nguyên thủy và phải sử dụng lò thổi ô-xy truyền thống (BOF). Theo nghiên cứu, dự kiến chuyển đổi sang sử dụng thép phế liệu sẽ gia tăng theo tỷ lệ 10% mỗi năm cho đến năm 2050. Sau đó, phần lớn công nghệ được sử dụng sẽ là EAF.
Bên cạnh tiết kiệm năng lượng, có thể kết hợp với việc áp dụng các tiêu chuẩn nghiêm ngặt về kiểm soát xả thải các chất gây ô nhiễm không khí như: PM2.5, SO2 và NOx. Tuy nhiên, điều khó dự đoán là việc thực thi các tiêu chuẩn này ở cấp độ địa phương. Tại địa phương, các doanh nghiệp sẽ đóng vai trò quan trọng trong việc đưa ra quyết định về áp dụng và triển khai chuyển đổi công nghệ chế tạo nhằm hạn chế phát thải và ô nhiễm. Tuy nhiên, nghiên cứu cho thấy, chỉ có một số tỉnh, thành đã đưa ra chính sách về áp dụng các tiêu chuẩn này, ví dụ như: Hà Bắc, Tứ Xuyên và Hà Nam. Ở những tỉnh này, các doanh nghiệp mới bắt đầu dần dần tìm hiểu về cách thức chuyển đổi công nghệ.
Ngoài ra, chính quá trình sản xuất điện khổng lồ tại Trung Quốc để cung cấp cho các ngành công nghiệp thâm dụng năng lượng đang góp phần tạo ra ô nhiễm môi trường, nên họ đang tích cực chuyển đổi sang hình thức sản xuất điện sạch và ổn định. Cụ thể, vào ngày 6/8/2023, họ đã khởi công xây dựng nhà máy thuỷ điện tích năng tại Thanh Hải. Cấu trúc của nhà máy thuỷ điện tích năng gồm một hồ trên cao và một hồ dưới thấp. Nước sẽ chảy từ hồ cao xuống hồ thấp chạy tua-bin thuỷ điện. Họ sẽ dùng năng lượng tái tạo như điện gió và điện mặt trời để bơm nước từ hồ thấp lên hồ trên cao. Nhà máy thuỷ điện tích năng sẽ giúp giải quyết được vấn đề thách thức lớn của điện gió và điện mặt trời là cao điểm sản xuất năng lượng không trùng khớp với cao điểm tiêu thụ điện, dẫn tới nhu cầu lưu trữ để sử dụng linh hoạt hơn điện sản xuất [5].
Những thông tin khoa học được trình bày ở trên, đặc biệt là trong công bố mới [4], đã đưa ra một số điểm đúc rút đáng suy nghĩ như sau.
Thứ nhất, rốt cục việc triển khai công nghệ, thực thi sản xuất, và kiểm soát phát thải vẫn nằm trong trách nhiệm của các doanh nghiệp. Họ không chỉ là chủ thể phát thải, mà còn là đối tác quan trọng trong chương trình hạn chế phát thải khí nhà kính cũng như nguồn gốc của ô nhiễm. Điều này phù hợp với yêu cầu vận hành nguyên lý bán dẫn giá trị tiền tệ-môi trường [6], trong đó khẳng định rằng, đối tác chính của xây dựng hệ văn hóa tiến bộ hướng tới môi sinh bền vững là hệ thống doanh nghiệp. Tất cả ba nghiên cứu [2-4] đều cung cấp bằng chứng cho nguyên lý này.
Thứ hai, đối mặt với thực tế phải đầu tư vô cùng tốn kém cho mục tiêu phát thải ròng bằng 0 trong thời gian ngắn, thì việc tính toán chi phí-lợi ích và tối ưu hóa mục tiêu kinh tế ngắn hạn trong tầm nhìn mục tiêu dài hạn 2060 trở nên vô cùng quan trọng. Xét tận cùng, thì doanh nghiệp với tư cách là đối tác vẫn cần tồn tại để có thể hoàn thành nhiệm vụ. Những doanh nghiệp tồn tại và vượt qua chuyển đổi “xanh” thành công sẽ trở thành những chủ thể quan trọng nhất của hệ văn hóa thặng dư sinh thái “eco-surplus” [7].
Thứ ba, không thể kỳ vọng rằng, quá trình chuyển đổi sẽ diễn ra một cách nhanh chóng và đơn giản. Như đã thấy từ thông tin ở [4], thậm chí ở cấp lãnh đạo với sự nhất trí quan điểm rõ rệt, việc triển khai chính sách tại địa phương đã mất thời gian đáng kể, chưa kể đến quá trình thay đổi tại các doanh nghiệp. Đồng thời, tốc độ thay đổi công nghệ để tăng tái sử dụng thép phế liệu từ mức tỷ trọng rất thấp, ngay cả với tốc độ +10% cũng được xem là một kịch bản khó khăn. Đối với các tổ hợp công nghệ phức tạp hơn, yêu cầu chuẩn bị các điều kiện nghiêm ngặt hơn, thì sẽ cần nhiều thời gian hơn nữa để thực hiện.
Mặc dù có những thách thức và khó khăn, nhưng rõ ràng các nỗ lực của Chính phủ Trung Quốc với mục tiêu hạn chế phát thải ngày càng trở nên sắc nét và khả thi. Chương trình này cũng đang được triển khai tại cấp độ địa phương và trong các doanh nghiệp. Trong tương lai, sự thành công của quá trình chuyển đổi công nghệ xanh quy mô lớn của Trung Quốc có thể cung cấp một lượng lớn thông tin khoa học và các bài học kinh nghiệm quý báu cho nhiều nền kinh tế khác, đặc biệt là đối với Việt Nam. Nền kinh tế Việt Nam đang trong quá trình chuyển đổi nhanh chóng, nhưng lại gặp nhiều khó khăn và thách thức do xuất phát điểm thấp [8]. Vì thế, việc học hỏi kinh nghiệm từ các nước có những nét tương đồng về hình thái văn hóa, xã hội và kinh tế sẽ giúp mang lại đột phá trong việc phát triển kinh tế nhưng không làm tổn hại tới môi trường và môi sinh./.
*Ghi chú: bài đóng góp từ chương trình nghiên cứu môi sinh AISDL.
Tài liệu tham khảo
[1] Riley, T. (2017, Jul. 10). Just 100 companies responsible for 71% of global emissions, study says. https://www.theguardian.com/sustainable-business/2017/jul/10/100-fossil-fuel-companies-investors-responsible-71-global-emissions-cdp-study-climate-change
[2] Wang, X., et al. (2022). An integrated analysis of China’s iron and steel industry towards carbon neutrality. Applied Energy, 322, 119453. https://www.sciencedirect.com/science/article/abs/pii/S0306261922007814
[3] Zhao, X., et al. (2022). Challenges toward carbon neutrality in China: Strategies and countermeasures. Resources, Conservation and Recycling, 176, 105959. https://www.sciencedirect.com/science/article/abs/pii/S0921344921005681
[4] Chen, P., et al. (2023). Technological Solutions to China's Carbon Neutrality in the Steel and Cement Sectors. Earth’s Future, 11(9), e2022EF003255. https://agupubs.onlinelibrary.wiley.com/doi/full/10.1029/2022EF003255
[5] Khang, A. (2023, Aug. 12). Nhà máy thủy điện tích năng công suất 2,8 GW. https://vnexpress.net/nha-may-thuy-dien-tich-nang-cong-suat-2-8-gw-4640754.html
[6] Vuong, Q. H. (2021). The semiconducting principle of monetary and environmental values exchange. Economics and Business Letters, 10(3), 284-290. https://reunido.uniovi.es/index.php/EBL/article/view/15872
[7] Nguyen, M. H., & Jones, T. E. (2022). Building eco-surplus culture among urban residents as a novel strategy to improve finance for conservation in protected areas. Humanities and Social Sciences Communications, 9, 426. https://www.nature.com/articles/s41599-022-01441-9
[8] Chính, P. M, & Hoàng, V. Q. (2009). Kinh tế Việt Nam: Thăng trầm và đột phá. Nxb Chính trị Quốc gia.


Bình luận